Ir para o conteúdo

Plano Operacional

De Wiki CGU

Inserindo Projetos

Acesse a página https://projetos.cgu.gov.br/

Clique no ícone “entrar” utilizando seu e-mail e senha de rede:























1º Passo: Clique em projetos como está demonstrado pela imagem a baixo:























Você somente terá acesso aos projetos de sua unidade ou das equipes que faça parte. A tela a seguir mostra na esquerda a unidade DIPLAD.























Entre em Plano Operacional onde os subprojetos já estão cadastrados e esses subprojetos são as ações dos planos operacionais (subprojetos = ações).























No canto direito constam as equipes que compõem a unidade ou que mesmo sendo de outra unidade são responsáveis pelo projeto.























Para cadastrar nova Ação do Plano Operacional no sistema clicar em “Novo subprojeto”.























Deve-se cadastrar o nome da ação (limitado a 100 caracteres).























Deve-se clicar em “herdar membros”, e indicar o objetivo e iniciativa relacionados.























Após preencher, clicar em criar. Em caso de erro reduzir o número de caracteres do nome da ação. Deve-se obrigatoriamente selecionar os seguintes campos personalizados: Meta do 1º Tri Meta do 2º Tri Meta do 3º Tri Meta do 4º Tri Trimestre Meta do projeto Meta alcançada























Criando Tarefas e Subtarefas Associadas aos Projetos

Existem as seguintes premissas no CGU Project:

  • 1.Cada subprojeto (ação) possui pelo menos 3 tarefas/subtarefas: tarefa termo de abertura, subtarefa planejamento e subtarefa execução.
  • 2. A tarefa termo de abertura contém o nome da ação e possui a meta global do subprojeto (ação) de todo o ano. Cada ação exige um termo de abertura. Após criar termo de abertura deve-se adicionar a subtarefa planejamento.
  • 3. Para cada produto (a ação pode ser composta de um ou mais produtos) existe uma subtarefa de planejamento. A tarefa planejamento se refere ao produto que será entregue durante todo o ano. Após adicionar a subtarefa planejamento deve-se adicionar a subtarefa execução. Assim, deve haver para cada produto uma tarefa de planejamento.
  • 4. Para trimestre que haja entrega de algum produto deve haver uma subtarefa de execução. A tarefa de execução se refere a meta efetivamente alcançada.


Após a criação do subprojeto (cadastro da ação no sistema), clique em “nova tarefa”.























* Passo 1. A 1ª tarefa a se cadastrada deve ser o termo de abertura.























* Passo 2. Ao abrir nova tela, indicar no título o nome da ação e na meta do projeto o somatório de entregas de todos os produtos.























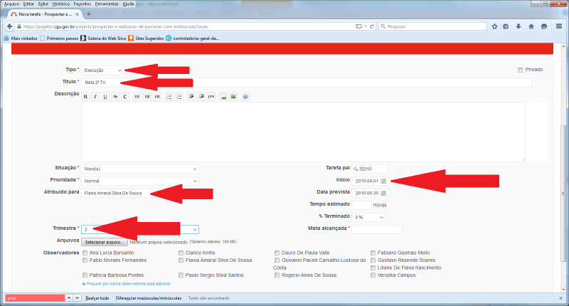
* Passo 3. Tomando por base a ação a seguir, o valor indicado no termo de abertura no campo “meta do projeto” foi 8.























* Passo 4. Inserir a o responsável pelo projeto no campo “atribuído para” e a “data prevista” de conclusão do projeto.























* Passo 5. Após criar a tarefa “Termo de abertura” deve-se adicionar a subtarefa “planejamento” no ícone “adicionar” subtarefa.























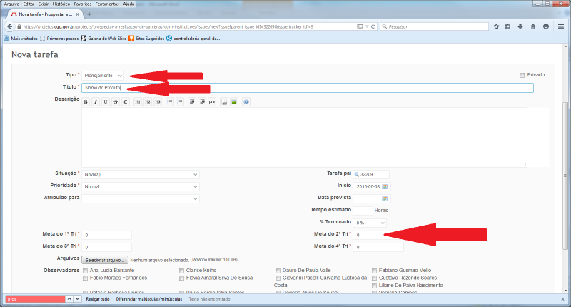
* Passo 6. Após clicar em adicionar surge a tela a seguir. Selecione em “tipo” a tarefa Planejamento, indique no título o nome do produto, as metas de cada trimestre.
























  • Passo 7. Tomando por base o produto “Parcerias prospectadas (Brasil (3), América Latina, América do Norte, Europa)” da ação a seguir, o preenchimento ficou da seguinte forma.





Cadastramento Tarefas de Execução Apenas no Âmbito do Órgão Central

Após criar a tarefa “planejamento” deve-se adicionar a subtarefa “execução” no ícone “adicionar” subtarefa.























Após clicar em adicionar surge a tela a seguir. Selecione em “tipo” a tarefa Execução. Indique no título, o trimestre de referência (usar sempre: Meta 1º Tri; Meta 2º Tri; Meta 3º Tri; Meta 4º Tri). Indique o responsável no campo “atribuído para”. Selecionar no campo “trimestre” o respectivo período de referência. O campo “meta alcançada” só deve ser preenchido quando efetivamente a meta for cumprida.

























Acompanhamento das Ações do Plano Operacional de Determinado Subprojeto

A seguir constam as tarefas por subprojeto. Clique em ver todas das tarefas.























Clique em hastag (jogo da velha).























A interpretação correta da tela anterior seria: existe uma meta de realizar estudo técnico (ação do Plano Operacional) que deve ser realizada no 2º trimestre. A fim de identificar os quantitativos, deve-se seguir os seguintes passos.























Clique em “opções”.























Em “colunas disponíveis” selecione nessa ordem os seguintes itens: Meta do 1º Tri, Meta do 2º Tri, Meta do 3º Tri, Meta do 4º Tri, Meta do Projeto, Meta Alcançada.























Em “Agrupar por” selecionar Projeto.























Em “Exibir totals” selecionar: Meta do 1º Tri, Meta do 2º Tri, Meta do 3º Tri, Meta do 4º Tri, Meta do Projeto, Meta Alcançada.























Clicar em aplicar:























O resultado da consulta consta na tela a seguir.























A interpretação correta da tela anterior seria: existem entregas no 2º, 3º e 4º trimestres. Esse número indica apenas que há entrega, não referindo a quantidade de entregas no mesmo trimestre.

Tomemos por exemplo a entrega do 3º trimestre. Observe que a meta do 3º trimestre está relacionada à tarefa planejamento “Elaborar NT com proposta de metodologia”.























Ao clicar no nome “Elaborar NT com proposta de metodologia” surge a tela a seguir:























Ao clicar no nome “Meta 3º Tri” surge a tela a seguir:























Assim, para registrar que a meta foi alcançada deve-se clicar em editar.























A seguir deve-se informar a meta efetivamente alcançada.



























índice Geral
CGUPROJ (redmine)