Ir para o conteúdo

Plano Operacional

De Wiki CGU

Acesse a página https://projetos.cgu.gov.br/

Clique no ícone “entrar” utilizando seu e-mail e senha de rede:

Página de acesso ao Redmine










Inserindo Projetos

Visão geral da unidade

1º Passo: Clique em projetos como está demonstrado pela imagem a baixo:

Acesso ao Projetos











Você somente terá acesso aos projetos de sua unidade ou das equipes que faça parte. A tela a seguir mostra na esquerda a unidade DIPLAD.

Projetos da sua unidade















Entre em Plano Operacional onde os subprojetos já estão cadastrados e esses subprojetos são as ações dos planos operacionais (subprojetos = ações).















No canto direito constam as equipes que compõem a unidade ou que mesmo sendo de outra unidade são responsáveis pelo projeto.















Para cadastrar nova Ação do Plano Operacional no sistema clicar em “Novo subprojeto”.















Deve-se cadastrar o nome da ação (limitado a 100 caracteres).


















Deve-se clicar em “herdar membros”, e indicar o objetivo e iniciativa relacionados.















Deve-se obrigatoriamente selecionar os seguintes campos personalizados: Meta do 1º Tri Meta do 2º Tri Meta do 3º Tri Meta do 4º Tri Trimestre Meta do projeto Meta alcançada


Após preencher, clicar em criar. Em caso de erro reduzir o número de caracteres do nome da ação.















Criando Tarefas e Subtarefas Associadas aos Projetos

Existem as seguintes premissas no CGU Project:

  • 1.Cada subprojeto (ação) possui pelo menos 3 tarefas/subtarefas: tarefa termo de abertura, subtarefa planejamento e subtarefa execução.
  • 2. A tarefa termo de abertura contém o nome da ação e possui a meta global do subprojeto (ação) de todo o ano. Cada ação exige um termo de abertura. Após criar termo de abertura deve-se adicionar a subtarefa planejamento.
  • 3. Para cada produto (a ação pode ser composta de um ou mais produtos) existe uma subtarefa de planejamento. A tarefa planejamento se refere ao produto que será entregue durante todo o ano. Após adicionar a subtarefa planejamento deve-se adicionar a subtarefa execução. Assim, deve haver para cada produto uma tarefa de planejamento.
  • 4. Para trimestre que haja entrega de algum produto deve haver uma subtarefa de execução. A tarefa de execução se refere a meta efetivamente alcançada.


Após a criação do subprojeto (cadastro da ação no sistema), clique em “nova tarefa”.























  • Passo 1. A 1ª tarefa a se cadastrada deve ser o termo de abertura.























  • Passo 2. Ao abrir nova tela, indicar no título o nome da ação e na meta do projeto o somatório de entregas de todos os produtos.























  • Passo 3. Tomando por base a ação a seguir, o valor indicado no termo de abertura no campo “meta do projeto” foi 8.























  • Passo 4. Inserir a o responsável pelo projeto no campo “atribuído para” e a “data prevista” de conclusão do projeto.























  • Passo 5. Após criar a tarefa “Termo de abertura” deve-se adicionar a subtarefa “planejamento” no ícone “adicionar” subtarefa.























  • Passo 6. Após clicar em adicionar surge a tela a seguir. Selecione em “tipo” a tarefa Planejamento, indique no título o nome do produto, as metas de cada trimestre.























  • Passo 7. Tomando por base o produto “Parcerias prospectadas (Brasil (3), América Latina, América do Norte, Europa)” da ação a seguir, o preenchimento ficou da seguinte forma.














Cadastramento Tarefas de Execução Apenas no Âmbito do Órgão Central

Após criar a tarefa “planejamento” deve-se adicionar a subtarefa “execução” no ícone “adicionar” subtarefa.













Após clicar em adicionar surge a tela a seguir. Selecione em “tipo” a tarefa Execução. Indique no título, o trimestre de referência (usar sempre: Meta 1º Tri; Meta 2º Tri; Meta 3º Tri; Meta 4º Tri). Indique o responsável no campo “atribuído para”. Selecionar no campo “trimestre” o respectivo período de referência. O campo “meta alcançada” só deve ser preenchido quando efetivamente a meta for cumprida.













Acompanhamento das Ações do Plano Operacional de Determinado Subprojeto

A seguir constam as tarefas por subprojeto. Clique em ver todas das tarefas.















Clique em hastag (jogo da velha).















A interpretação correta da tela anterior seria: existe uma meta de realizar estudo técnico (ação do Plano Operacional) que deve ser realizada no 2º trimestre. A fim de identificar os quantitativos, deve-se seguir os seguintes passos.















Clique em “opções”.















Em “colunas disponíveis” selecione nessa ordem os seguintes itens: Meta do 1º Tri, Meta do 2º Tri, Meta do 3º Tri, Meta do 4º Tri, Meta do Projeto, Meta Alcançada.















Em “Agrupar por” selecionar Projeto.















Em “Exibir totals” selecionar: Meta do 1º Tri, Meta do 2º Tri, Meta do 3º Tri, Meta do 4º Tri, Meta do Projeto, Meta Alcançada.















Clicar em aplicar:















O resultado da consulta consta na tela a seguir.















A interpretação correta da tela anterior seria: existem entregas no 2º, 3º e 4º trimestres. Esse número indica apenas que há entrega, não referindo a quantidade de entregas no mesmo trimestre.

Tomemos por exemplo a entrega do 3º trimestre. Observe que a meta do 3º trimestre está relacionada à tarefa planejamento “Elaborar NT com proposta de metodologia”.















Ao clicar no nome “Elaborar NT com proposta de metodologia” surge a tela a seguir:















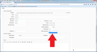
Ao clicar no nome “Meta 3º Tri” surge a tela a seguir:















Assim, para registrar que a meta foi alcançada deve-se clicar em editar.















A seguir deve-se informar a meta efetivamente alcançada.



















índice Geral
CGUPROJ (redmine)